Kebakaran hutan dan lahan merupakan ancaman serius bagi ekosistem dan iklim global, sehingga diperlukan sistem pemantauan yang cepat dan akurat. Riset ini berfokus pada penyelesaian masalah image segmentation melalui pengembangan model deep learning untuk mendeteksi area bekas terbakar menggunakan citra satelit Multi-Input yang menggabungkan keunggulan Synthetic Aperture Radar (SAR) dan citra optik. Arsitektur SC-UNET dipilih karena kemampuannya dalam menangkap fitur spasial dan kanal yang kompleks, bahkan pada kondisi atmosfer yang menantang. Pelatihan model dilakukan menggunakan akselerasi GPU NVIDIA untuk memastikan efisiensi proses konvergensi pada resolusi tinggi.
Metodologi
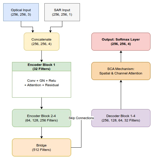
Proses pengembangan dimulai dengan tahap pre-processing data yang mencakup stretching pada citra SAR untuk meningkatkan kontras serta konversi ruang warna citra optik dari BGR ke RGB. Seluruh data citra dan label diubah ukurannya menjadi resolusi 256x256 piksel untuk menjaga konsistensi input model. Dalam konteks image segmentation, setiap piksel pada citra input dipetakan ke kelas tertentu menggunakan ground truth mask. Untuk mengatasi keterbatasan jumlah sampel, diterapkan teknik data augmentation menggunakan library Albumentations, termasuk orientasi fisik dan manipulasi piksel seperti penyesuaian kecerahan dan kontras secara acak. Pemodelan dilakukan dengan pendekatan Multi-Input di mana fitur dari kedua sensor dikombinasikan sejak awal (early fusion) untuk memperkaya representasi informasi spasial.

Model & Arsitektur
Arsitektur model yang dikembangkan adalah SC-UNET, sebuah variasi dari U-Net yang merupakan arsitektur untuk masalah semantic image segmentation. Struktur model terdiri dari jalur encoder untuk ekstraksi fitur dan jalur decoder untuk rekonstruksi peta segmentasi secara pixel-wise. Setiap blok konvolusi dilengkapi dengan Group Normalization dan fungsi aktivasi ReLU, serta modul atensi yang memungkinkan model untuk fokus pada area yang paling relevan secara semantik. Penggunaan residual connections di setiap blok membantu dalam mengatasi masalah vanishing gradient pada jaringan yang dalam. Inovasi utama terletak pada penggabungan informasi kanal (Channel Attention) dan lokasi (Spatial Attention) untuk meningkatkan diskriminasi antara lahan terbakar dan objek lainnya seperti sungai atau vegetasi hijau.

Dataset
Dataset yang digunakan merupakan citra satelit Multi-Input yang mencakup kanal SAR dan kanal optik RGB. Total dataset asli sebanyak 106 sampel kemudian dibagi menjadi 91 sampel untuk pelatihan dan 15 sampel untuk pengujian. Melalui proses augmentasi, dataset pelatihan diperluas menjadi 728 sampel (8 kali lipat dari data awal) guna meningkatkan kemampuan generalisasi model. Citra mask dikonversi menggunakan one-hot encoding menjadi empat kelas utama: burn land, green land, river, dan sea.

| Kelas | Representasi Warna | Deskripsi |
|---|---|---|
| Burnt Land | Merah | Area yang terbakar |
| Green Land | Hijau | Vegetasi sehat |
| River | Biru | Aliran air/sungai |
| Sea | Biru Muda | Area perairan laut |
Results
Model menunjukkan performa yang sangat impresif dengan tingkat Accuracy mencapai 98.4% dan Dice Score sebesar 0.984 pada data pengujian. Selama proses pelatihan yang berlangsung hingga 41 epoch, terlihat grafik loss yang menurun secara konsisten dan konvergensi cepat berkat penggunaan optimizer Adam dengan initial learning rate 1e-4. Evaluasi menggunakan confusion matrix menunjukkan tingkat presisi yang sangat tinggi, terutama dalam membedakan lahan terbakar dengan akurasi kelas individual di atas 95%. Hal ini membuktikan bahwa mekanisme atensi sangat efektif dalam memitigasi noise pada citra satelit.


Bukti keberhasilan model dapat dilihat pada perbandingan antara citra input dan hasil segmentasi model di bawah ini, yang menunjukkan batas-batas lahan terbakar yang sangat presisi sesuai dengan ground truth.

Kesimpulan
Penerapan arsitektur SC-UNET pada data satelit Multi-Input terbukti sangat efektif dalam mendeteksi lahan bekas terbakar dengan akurasi yang luar biasa. Kombinasi fitur SAR yang mampu menembus awan dan fitur optik yang kaya detail warna memberikan keunggulan komparatif dibandingkan model berbasis sensor tunggal. Meskipun model telah berkinerja sangat baik, pengembangan di masa depan dapat difokuskan pada pengujian dengan dataset yang lebih luas secara geografis serta optimasi model untuk deployment real-time pada perangkat edge.
Mau dibuatin juga?
Apakah kamu sedang mengerjakan tugas akhir, skripsi, atau riset publikasi di bidang Deep Learning, Remote Sensing, atau Computer Vision?
Tenang, Cordivai bisa bgt kok bantuin kamu. Cordivai udah berpengalaman selama 5 tahun membantu berbagai macam riset mulai dari tugas, paper, skripsi, thesis, disertasi bahkan kami telah menerbitkan paper di jurnal internasional Q1.
Cordivai BUKAN kayak joki-joki yang cuma dibuatin terus ditinggal kok, kita juga bakal ngebimbing kamu, ngajarin kamu dan bahkan jadi temen diskusi untuk proyek-proyek kamu. Masalah harga, kita bisa nego-nego di whatsapp ya.
Project kamu juga mau kita bantu? Ngobrol yuk. Walaupun belum bisa jadi client kita, seenggaknya kamu bisa jadi temen kita.